| |
|
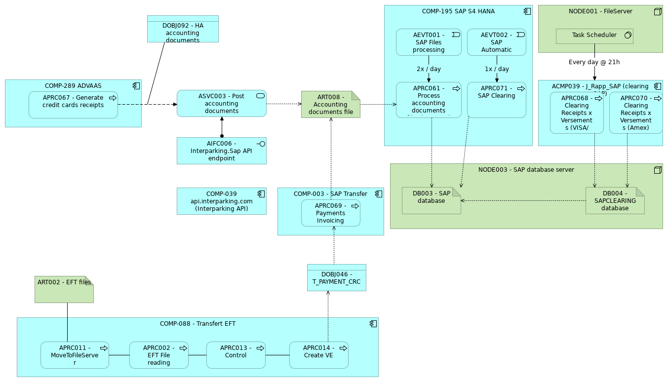
COMP-289 ADVAAS |
APRC067 - Generate credit cards receipts |
| |
|
APRC067 - Generate credit cards receipts |
ASVC003 - Post accounting documents |
| |
|
ASVC003 - Post accounting documents |
ART008 - Accounting documents file |
| |
|
AIFC006 - Interparking.Sap API endpoint |
ASVC003 - Post accounting documents |
| |
|
DOBJ092 - HA accounting documents |
|
| |
|
COMP-195 SAP S4 HANA |
APRC061 - Process accounting documents files (ZFINT0X) |
| |
|
COMP-195 SAP S4 HANA |
AEVT001 - SAP Files processing triggered |
| |
|
COMP-195 SAP S4 HANA |
APRC071 - SAP Clearing |
| |
|
COMP-195 SAP S4 HANA |
AEVT002 - SAP Automatic Clearing triggered |
| |
|
APRC061 - Process accounting documents files (ZFINT0X) |
ART008 - Accounting documents file |
| |
|
APRC061 - Process accounting documents files (ZFINT0X) |
DB003 - SAP database |
| 2x / day |
|
AEVT001 - SAP Files processing triggered |
APRC061 - Process accounting documents files (ZFINT0X) |
| |
|
APRC071 - SAP Clearing |
DB003 - SAP database |
| 1x / day |
|
AEVT002 - SAP Automatic Clearing triggered |
APRC071 - SAP Clearing |
| |
|
NODE003 - SAP database server |
DB003 - SAP database |
| |
|
NODE003 - SAP database server |
DB004 - SAPCLEARING database |
| |
|
DB004 - SAPCLEARING database |
DB003 - SAP database |
| |
|
ACMP039 - J_Rapp_SAP (clearing SAP) |
APRC068 - Clearing Receipts x Versements (VISA/MC) |
| |
|
ACMP039 - J_Rapp_SAP (clearing SAP) |
APRC070 - Clearing Receipts x Versements (Amex) |
| |
|
APRC068 - Clearing Receipts x Versements (VISA/MC) |
DB004 - SAPCLEARING database |
| |
|
APRC070 - Clearing Receipts x Versements (Amex) |
DB004 - SAPCLEARING database |
| |
|
NODE001 - FileServer |
Task Scheduler |
| Every day @ 21h |
|
Task Scheduler |
ACMP039 - J_Rapp_SAP (clearing SAP) |
| |
|
COMP-088 - Transfert EFT |
APRC002 - EFT File reading |
| |
|
COMP-088 - Transfert EFT |
APRC013 - Control |
| |
|
COMP-088 - Transfert EFT |
APRC011 - MoveToFileServer |
| |
|
COMP-088 - Transfert EFT |
APRC014 - Create VE |
| |
|
APRC002 - EFT File reading |
APRC013 - Control |
| |
|
APRC013 - Control |
APRC014 - Create VE |
| |
|
APRC011 - MoveToFileServer |
COMP-088 - Transfert EFT |
| |
|
APRC011 - MoveToFileServer |
APRC002 - EFT File reading |
| |
|
APRC011 - MoveToFileServer |
COMP-088 - Transfert EFT |
| |
|
APRC011 - MoveToFileServer |
ART002 - EFT files |
| |
|
APRC014 - Create VE |
DOBJ046 - T_PAYMENT_CRC |
| |
|
COMP-003 - SAP Transfer |
APRC069 - Payments Invoicing (VE) |
| |
|
APRC069 - Payments Invoicing (VE) |
DOBJ046 - T_PAYMENT_CRC |
| |
|
APRC069 - Payments Invoicing (VE) |
ART008 - Accounting documents file |