| |
|
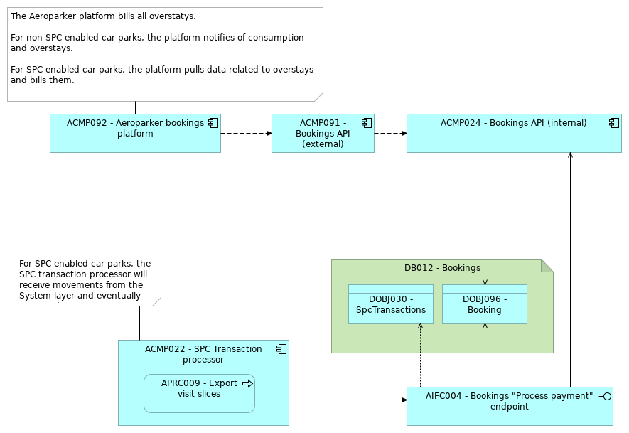
ACMP092 - Aeroparker bookings platform |
ACMP091 - Bookings API (external) |
| |
|
ACMP091 - Bookings API (external) |
ACMP024 - Bookings API (internal) |
| |
|
ACMP024 - Bookings API (internal) |
DOBJ096 - Booking |
| |
|
DB012 - Bookings |
DOBJ096 - Booking |
| |
|
DB012 - Bookings |
DOBJ030 - SpcTransactions |
| |
|
ACMP022 - SPC Transaction processor |
APRC009 - Export visit slices |
| |
|
APRC009 - Export visit slices |
AIFC004 - Bookings "Process payment" endpoint |
| |
|
AIFC004 - Bookings "Process payment" endpoint |
ACMP024 - Bookings API (internal) |
| |
|
AIFC004 - Bookings "Process payment" endpoint |
DOBJ030 - SpcTransactions |
| |
|
AIFC004 - Bookings "Process payment" endpoint |
DOBJ096 - Booking |