| |
|
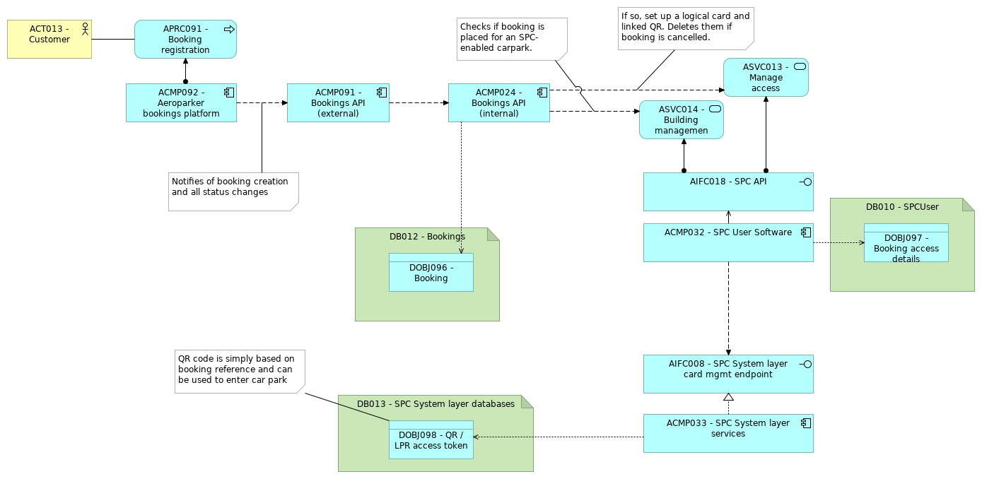
ACMP092 - Aeroparker bookings platform |
ACMP091 - Bookings API (external) |
| |
|
ACMP092 - Aeroparker bookings platform |
APRC091 - Booking registration process |
| |
|
ACMP091 - Bookings API (external) |
ACMP024 - Bookings API (internal) |
| |
|
ACMP024 - Bookings API (internal) |
ASVC013 - Manage access tokens |
| |
|
ACMP024 - Bookings API (internal) |
DOBJ096 - Booking |
| |
|
ACMP024 - Bookings API (internal) |
ASVC014 - Building management |
| |
|
ACMP032 - SPC User Software |
AIFC018 - SPC API |
| |
|
ACMP032 - SPC User Software |
AIFC008 - SPC System layer card mgmt endpoint |
| |
|
ACMP032 - SPC User Software |
DOBJ097 - Booking access details |
| |
|
ACMP033 - SPC System layer services |
AIFC008 - SPC System layer card mgmt endpoint |
| |
|
ACMP033 - SPC System layer services |
DOBJ098 - QR / LPR access token |
| |
|
AIFC018 - SPC API |
ASVC013 - Manage access tokens |
| |
|
AIFC018 - SPC API |
ASVC014 - Building management |
| |
|
ACT013 - Customer |
APRC091 - Booking registration process |
| |
|
DB012 - Bookings |
DOBJ096 - Booking |
| |
|
DB010 - SPCUser |
DOBJ097 - Booking access details |
| |
|
DB013 - SPC System layer databases |
DOBJ098 - QR / LPR access token |