| |
|
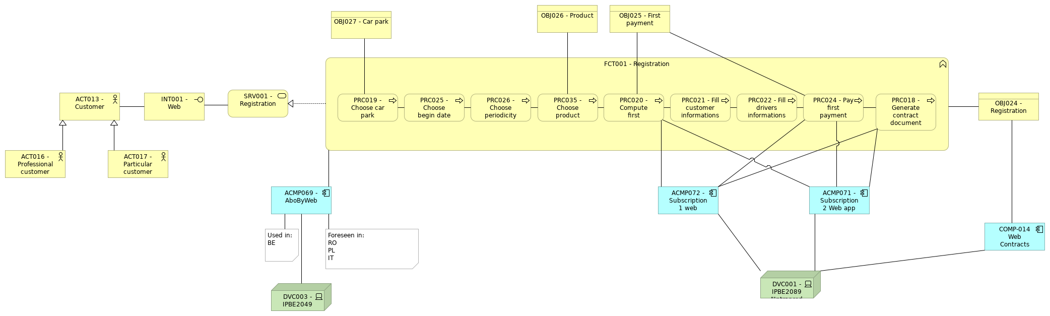
SRV001 - Registration |
INT001 - Web |
| |
|
ACT013 - Customer |
INT001 - Web |
| |
|
FCT001 - Registration |
SRV001 - Registration |
| |
|
FCT001 - Registration |
PRC020 - Compute first payment |
| |
|
FCT001 - Registration |
PRC021 - Fill customer informations |
| |
|
FCT001 - Registration |
PRC022 - Fill drivers informations |
| |
|
FCT001 - Registration |
PRC025 - Choose begin date |
| |
|
FCT001 - Registration |
PRC024 - Pay first payment |
| |
|
FCT001 - Registration |
PRC026 - Choose periodicity |
| |
|
FCT001 - Registration |
ACMP069 - AboByWeb |
| |
|
FCT001 - Registration |
PRC035 - Choose product |
| |
|
FCT001 - Registration |
PRC018 - Generate contract document |
| |
|
PRC035 - Choose product |
PRC026 - Choose periodicity |
| |
|
PRC035 - Choose product |
OBJ026 - Product |
| |
|
PRC020 - Compute first payment |
PRC035 - Choose product |
| |
|
PRC020 - Compute first payment |
ACMP072 - Subscription1 web service |
| |
|
PRC020 - Compute first payment |
ACMP071 - Subscription2 Web app |
| |
|
PRC020 - Compute first payment |
OBJ025 - First payment |
| |
|
PRC021 - Fill customer informations |
PRC020 - Compute first payment |
| |
|
PRC022 - Fill drivers informations |
PRC021 - Fill customer informations |
| |
|
PRC025 - Choose begin date |
PRC019 - Choose car park |
| |
|
PRC024 - Pay first payment |
PRC022 - Fill drivers informations |
| |
|
PRC024 - Pay first payment |
ACMP072 - Subscription1 web service |
| |
|
PRC024 - Pay first payment |
ACMP071 - Subscription2 Web app |
| |
|
PRC024 - Pay first payment |
OBJ025 - First payment |
| |
|
PRC026 - Choose periodicity |
PRC025 - Choose begin date |
| |
|
PRC018 - Generate contract document |
PRC024 - Pay first payment |
| |
|
PRC018 - Generate contract document |
ACMP072 - Subscription1 web service |
| |
|
PRC018 - Generate contract document |
ACMP071 - Subscription2 Web app |
| |
|
ACT016 - Professional customer |
ACT013 - Customer |
| |
|
ACT017 - Particular customer |
ACT013 - Customer |
| |
|
ACMP069 - AboByWeb |
DVC003 - IPBE2049 |
| |
|
ACMP071 - Subscription2 Web app |
DVC001 - IPBE2089 "Intraprod" |
| |
|
ACMP072 - Subscription1 web service |
DVC001 - IPBE2089 "Intraprod" |
| |
|
OBJ027 - Car park |
PRC019 - Choose car park |
| |
|
OBJ024 - Registration |
FCT001 - Registration |
| |
|
OBJ024 - Registration |
COMP-014 Web Contracts Integration (WCI) + Customer Managment Extension |
| |
|
COMP-014 Web Contracts Integration (WCI) + Customer Managment Extension |
DVC001 - IPBE2089 "Intraprod" |