| |
|
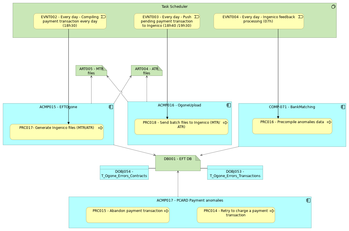
ACMP017 - PCARD Payment anomalies |
PRC015 - Abandon payment transaction |
| |
|
ACMP017 - PCARD Payment anomalies |
PRC014 - Retry to charge a payment transaction |
| |
|
ACMP017 - PCARD Payment anomalies |
DB001 - EFT DB |
| |
|
COMP-071 - BankMatching |
PRC016 - Precompile anomalies data |
| |
|
COMP-071 - BankMatching |
DB001 - EFT DB |
| |
|
ACMP015 - EFTOgone |
PRC017- Generate Ingenico files (MTR/ATR) |
| |
|
ACMP015 - EFTOgone |
ART004 - ATR files |
| |
|
ACMP015 - EFTOgone |
ART005 - MTR files |
| |
|
ACMP015 - EFTOgone |
DB001 - EFT DB |
| |
|
ACMP016 - OgoneUpload |
PRC018 - Send batch files to Ingenico (MTR/ATR) |
| |
|
ACMP016 - OgoneUpload |
ART005 - MTR files |
| |
|
ACMP016 - OgoneUpload |
ART004 - ATR files |
| |
|
Task Scheduler |
EVNT002 - Every day - Compiling payment transaction every day (18h30) |
| |
|
Task Scheduler |
EVNT003 - Every day - Push pending payment transaction to Ingenico (18h40 /19h30) |
| |
|
Task Scheduler |
EVNT004 - Every day - Ingenico feedback processing (07h) |
| |
|
EVNT002 - Every day - Compiling payment transaction every day (18h30) |
PRC017- Generate Ingenico files (MTR/ATR) |
| |
|
EVNT003 - Every day - Push pending payment transaction to Ingenico (18h40 /19h30) |
PRC018 - Send batch files to Ingenico (MTR/ATR) |
| |
|
EVNT004 - Every day - Ingenico feedback processing (07h) |
PRC016 - Precompile anomalies data |
| |
|
DB001 - EFT DB |
DOBJ053 - T_Ogone_Errors_Transactions |
| |
|
DOBJ054 - T_Ogone_Errors_Contracts |
DB001 - EFT DB |