| |
|
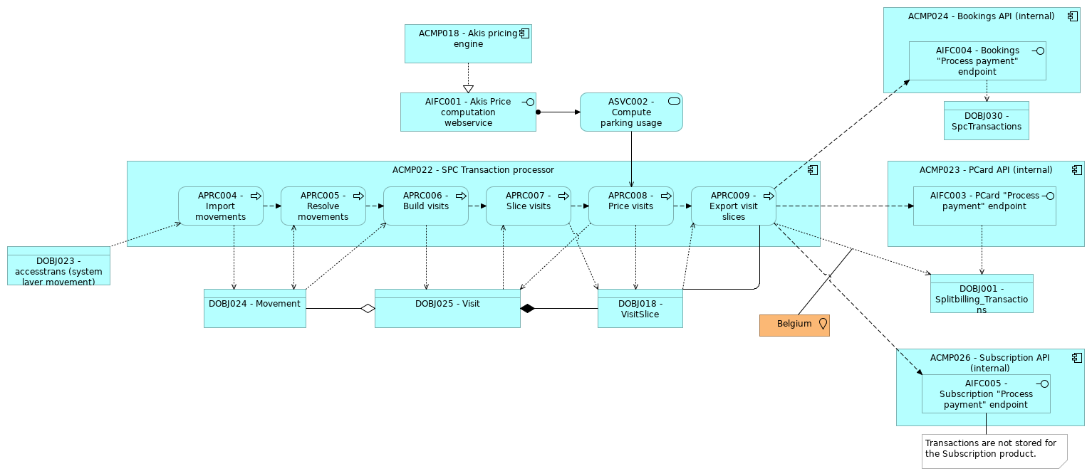
DOBJ025 - Visit |
DOBJ024 - Movement |
| |
|
DOBJ025 - Visit |
DOBJ018 - VisitSlice |
| |
|
ACMP018 - Akis pricing engine |
AIFC001 - Akis Price computation webservice |
| |
|
ACMP022 - SPC Transaction processor |
APRC008 - Price visits |
| |
|
ACMP022 - SPC Transaction processor |
APRC007 - Slice visits |
| |
|
ACMP022 - SPC Transaction processor |
APRC004 - Import movements |
| |
|
ACMP022 - SPC Transaction processor |
APRC006 - Build visits |
| |
|
ACMP022 - SPC Transaction processor |
APRC005 - Resolve movements |
| |
|
ACMP022 - SPC Transaction processor |
APRC009 - Export visit slices |
| |
|
APRC008 - Price visits |
APRC009 - Export visit slices |
| |
|
APRC008 - Price visits |
DOBJ025 - Visit |
| |
|
APRC008 - Price visits |
DOBJ018 - VisitSlice |
| |
|
APRC007 - Slice visits |
APRC008 - Price visits |
| |
|
APRC007 - Slice visits |
DOBJ025 - Visit |
| |
|
APRC007 - Slice visits |
DOBJ018 - VisitSlice |
| |
|
APRC004 - Import movements |
APRC005 - Resolve movements |
| |
|
APRC004 - Import movements |
DOBJ023 - accesstrans (system layer movement) |
| |
|
APRC004 - Import movements |
DOBJ024 - Movement |
| |
|
APRC006 - Build visits |
APRC007 - Slice visits |
| |
|
APRC006 - Build visits |
DOBJ024 - Movement |
| |
|
APRC006 - Build visits |
DOBJ025 - Visit |
| |
|
APRC005 - Resolve movements |
APRC006 - Build visits |
| |
|
APRC005 - Resolve movements |
DOBJ024 - Movement |
| |
|
APRC009 - Export visit slices |
DOBJ018 - VisitSlice |
| |
|
APRC009 - Export visit slices |
DOBJ001 - Splitbilling_Transactions |
| |
|
APRC009 - Export visit slices |
AIFC003 - PCard "Process payment" endpoint |
| |
|
APRC009 - Export visit slices |
AIFC004 - Bookings "Process payment" endpoint |
| |
|
APRC009 - Export visit slices |
AIFC005 - Subscription "Process payment" endpoint |
| |
|
APRC009 - Export visit slices |
DOBJ018 - VisitSlice |
| |
|
AIFC001 - Akis Price computation webservice |
ASVC002 - Compute parking usage price |
| |
|
ASVC002 - Compute parking usage price |
APRC008 - Price visits |
| |
|
ACMP023 - PCard API (internal) |
AIFC003 - PCard "Process payment" endpoint |
| |
|
AIFC003 - PCard "Process payment" endpoint |
DOBJ001 - Splitbilling_Transactions |
| |
|
ACMP024 - Bookings API (internal) |
AIFC004 - Bookings "Process payment" endpoint |
| |
|
AIFC004 - Bookings "Process payment" endpoint |
DOBJ030 - SpcTransactions |
| |
|
ACMP026 - Subscription API (internal) |
AIFC005 - Subscription "Process payment" endpoint |
| |
|
Belgium |
|